System design using C4 modelling

What is C4 modelling?
The C4 model are lean diagrams that model software architecture using hierarchical abstractions.
✅ From high level to detailed.
- System context diagram
- Container diagram
- Component diagram
- Code diagram
C4 model is a great way to draw up your architecture diagrams to introduce new team members to your System.
C4 model wikipedia
Miro C4 model
C4 model in Enterprise Architecture explained
1. System context diagram
This is a high level diagram that defines the system boundary as a black box and main interactions with external systems.
In the example, how the Customer Onboarding Gateway (COG) fits into the context of the customer onboarding system. External systems make rest calls to COG

2. Container diagram
The containers are running applications. This diagram breaks down the system into applications.

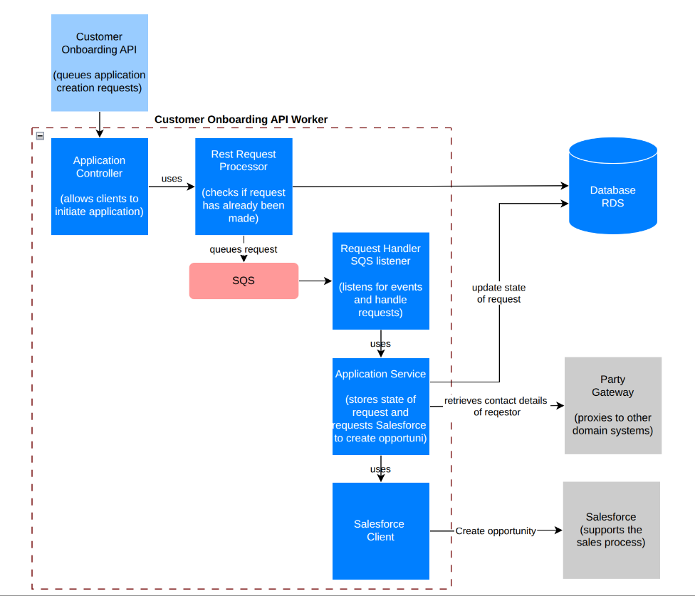
3. Component diagram
The following diagrams expands on the containers and shows the components within each container.


I usually stop here, rather than showing code diagram, you can just look at the code